“欲望驱动着他,总算…他舍弃了皮夹的挣扎”

……
里面的“驱动”是副词,而明天我们要说的“驱动”——电脑里最玄学的东西,是名词

n卡logo镇楼哪些是驱动:
首先驱动不是硬盘,时常有人搞混。这俩压根不是一个东西

硬盘是读取光碟的硬件,已渐渐淘汰
驱动的本质是一堆程序代码


嘿嘿嘿,驱动出错就弄成了花屏代码(狗头)
这堆程序代码安装到笔记本上,笔记本再通过这种程序代码控制各个笔记本硬件
简单来说驱动就是告诉笔记本怎么驱使硬件动上去的东西
举个反例:

你想炖肉(用笔记本),肉菜调味(显卡显存键盘)都买齐了,并且从没人教过你如何做饭(笔记本不晓得如何使用这种硬件),这时只要有本菜谱大全(驱动程序),你就可以按照菜谱做饭啦
菜谱告诉你如何做饭,驱动告诉笔记本如何动用硬件linux设备驱动开发详解 光盘,这下明白了吧~

这儿可能有人疑惑,那键盘鼠标显示屏为何插上能够用呢?这是由于笔记本系统集成了一些最基础的驱动,例如:
刚做好系统的笔记本你会发觉屏幕能用,但帧率会很低,只有打上驱动能够正常使用;就好比我没菜谱不会做凉拌鱼,但把鱼扔锅里直接烧烧总是会的吧~

驱动类型:

菜谱有鲁菜、粤菜、徽菜……驱动程序也是五花八门,常见的笔记本驱动程序有显卡、显卡、鼠标、声卡、网卡等硬件驱动

原生win7因为没有usb3.0驱动,系统做到一半常常会发觉键鼠动不了
虽然不光笔记本,好多家电如复印机、路由器、电视也有自己专用的驱动,可以说万物皆有驱动…
明天我们不说别的,就谈谈笔记本方面最玄学的驱动
上不了网:除却网线被猫咬伤/忘交网费等操作,莫名其妙上不了网的一大诱因就是网卡驱动坏了笔记本没声音:除却没插/插错麦克风/麦克风坏了等操作,笔记本死活放不出声音,很大诱因就是声卡驱动出错崩溃开机死机:除却屏幕磕坏/进水烧了等诱因linux设备驱动开发详解 光盘,死机大机率是由于主板等驱动程序出错键盘忽然显得非常灵敏/迟滞,电竞玩家买的宏键盘,游戏玩到半截忽然出现这情况,大几率也是键盘驱动出问题,须要重新设置……
笔记本似乎是很不容易坏的东西,能把笔记本玩报废在某种程度而言也是种能耐;
但笔记本又很十分脆弱,很玄学的驱动动辄能够把笔记本整出一些莫名其妙的故障死机……
可以说好多笔记本系统问题,本质还是驱动在作怪

下边就来聊聊,假如笔记本驱动层面出了问题、以及新笔记本该如何打驱动:

如何打驱动:一、如果是新买的电脑、或者整机:
不用害怕,买回去开机才能用,由于它们一出厂就早已做好系统并打好驱动了
二、如果是重做系统、或者自己组装的笔记本:
1.电脑用户:
电脑通常会有自己的品牌驱动,尤其游戏本(通过驱动调节鼠标灯光、电脑的节能或野兽模式等等)

Fn+q切换模式的功能,即靠电脑品牌驱动实现
推荐你去咨询电脑的客服/或上官网查询,获取适配你笔记本的驱动链接并下载,基本都是小白一键式安装
,很简单
2.台式机用户:

之后哪些都不用管,win10系统会手动帮你搜索并下载安装驱动程序,你须要做的就是等待之后重启,最适宜萌新的方式


去硬件官网下载专属你硬件的驱动程序
例如你用的是华硕b450步枪显卡、1650s主板,这么你可以去华硕官网下显卡驱动、英伟达官网下1650s主板驱动……

如图,在n卡官网下载1060主板驱动
这儿就长话短说啦,之后可能会单独聊聊如何下载最适配自己硬件的驱动
三、如果是正在用的笔记本,某个单一驱动出了问题:
就拿上不了网、网卡驱动出错来说吧:
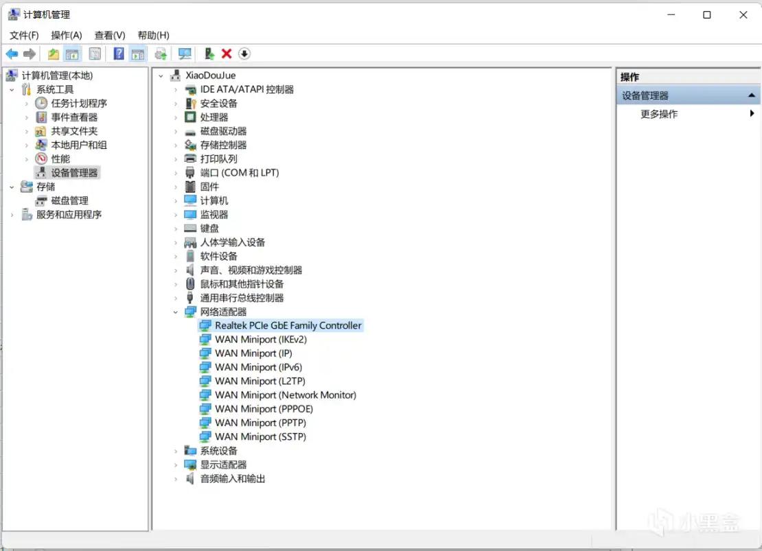
右键我的笔记本-管理-设备管理器-网路设配器:

瞧瞧这种驱动图标上有没有带问号或则叹号的,之后右键-更新驱动程序:



让它自行搜索安装,根据这个方式一一检测笔记本驱动是否正确linux系统编程,如主板驱动:

玄学的部份来啦:
根据前面方式一一检测驱动、排查笔记本问题虽然很麻烦arch linux,但是很玄学
由于驱动本质是一堆代码,这些人写的东西本身就存在兼容性差别,时常发生明明你打了所有驱动,可还是出现白屏没声、上不了网等揪心情况

我第一次装笔记本就被主板驱动的死机问题整的痛不欲生,领到笔记本修理店看也是一筹莫展。最后自己研究半天,才发觉主板驱动版本和我的显示器连接线有一些冲突,换了老版本的主板驱动才完美解决问题……

……
所以当驱动程序出了问题,你如何做都未能解决问题时,快刀能斩乱麻,最畅快方便的方式还是重做个系统。
