明天给男子伴们推荐一款特别好用的Linux远程工具,filezilla。在实际的开发过程中,时间就是项目的生命线,欲善其事,先利其器!假如你使用命令ftp上传、下载,加上远程登陆、文件授权linux服务器代维,烦不甚烦,但是浪费大量的时间,所以用好filezilla是你从命令解脱的第一步。
这儿我演示一下怎样使用这款工具,这款工具有什么常用功能!

第一步linux,新建一个联接,File-->站点管理器弹出管理器窗口,点击新站点!
第二步,输入用主机、端口、户名、密码,主机通常是输入IP地址,端口通常填写22

之后点击联接,假如弹出是否保存联接的窗口,可以勾选一下总是信任的复选框,这样之后就不用再输入用户名、密码了!
联接起来以后就可以上传、下载文件了

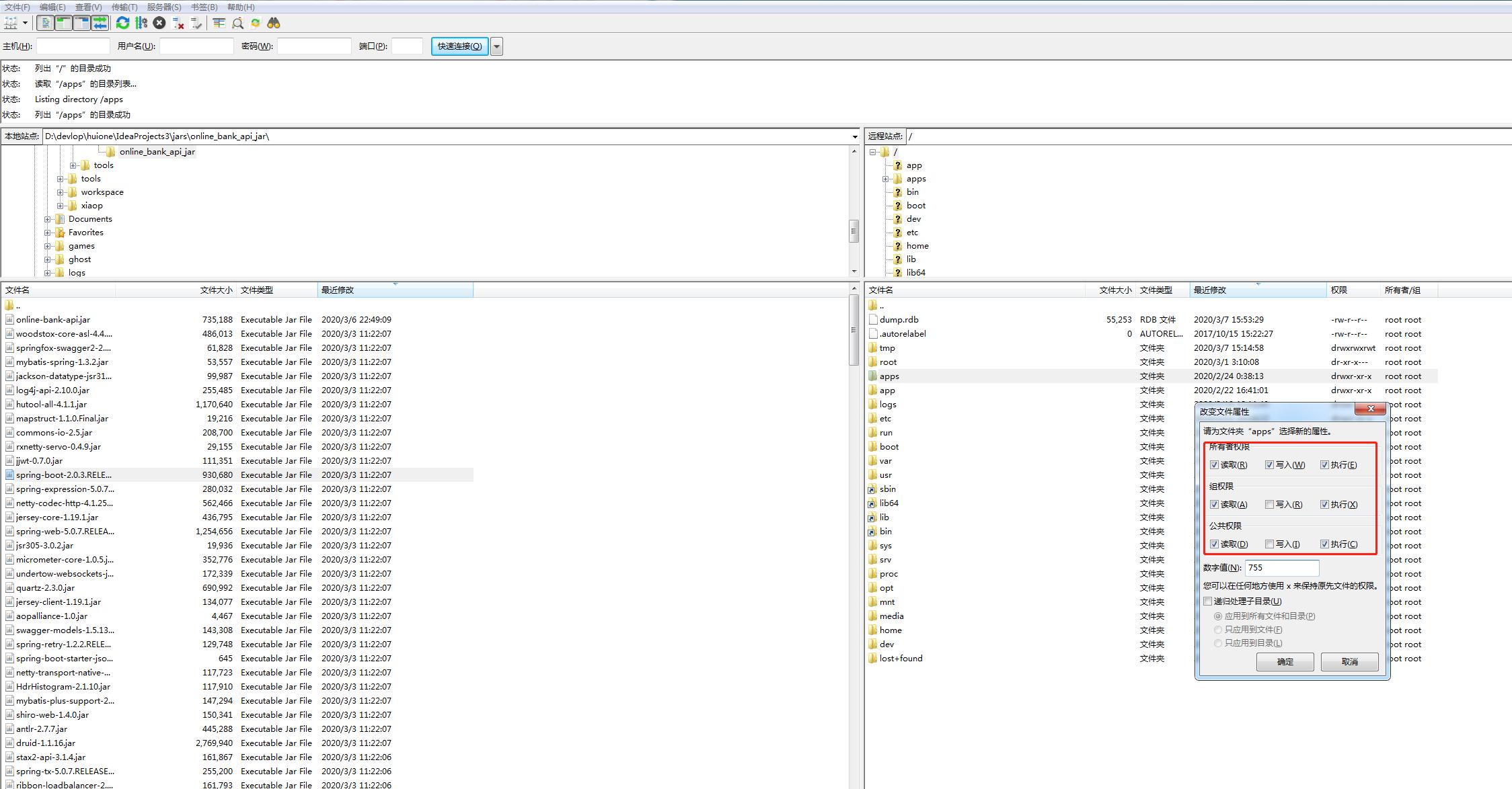
左侧是本地文件目录,右侧是远程的Linux机器目录linux ftp下载文件,键盘操作linux ftp下载文件,可以任意切换目录,上传和下载就右键点击须要操作的文件或文件夹就可以了。
另外还可以更改Linux文件权限,右键点击须要更改权限的文件或文件夹,点击文件权限,就可以在弹出的窗口自由更改!


至于更多的功能就留给男子伴自己去探求了,若果有新发觉也可以留言给振翅,这样男子伴们都可以发觉新功能,共同学习和进步。
喜欢文章的话,请关注和收藏,振翅会定期更新有实战价值的内容!
